NCMS is assisting the Defense Logistics Agency and Air Force in seeking industry partners who have the capability to provide a digital solution to the SAR process. The SAR process requires industry to submit documentation to demonstrate capability to become an approved source to provide DOD supply chain parts.

Background

Currently, each service component and/or agency that requires source qualification prior to contract award has a distinct process to become an approved source/vendor. These disparate processes across the DOD create a barrier to entry for industry in trying to determine how to do business with DOD.

Problem Description:

The Department of Defense requires, and the Defense Industrial base is demanding, a digital, secure, and streamlined method of receiving, processing, and providing real-time feedback on the status of SAR submissions. The Defense Industrial Base has decreased at an alarming rate over the past 10 years and has experienced a 40% reduction in the number of businesses supporting the Department of Defense. The DOD must create efficient and effective methods for qualifying and approving new sources to support our nation’s most critical weapon systems. A streamlined DOD single point of entry is needed and will be a transformative innovation for how the DOD qualifies sources.

Current Method:

The DOD utilizes multiple methods of receiving SARs. For example, the Air Force utilizes a DOD Safe Drop Box when receiving SARs. The SAR then is input into a unique system for tracking, which provides no real time visibility to industry. Industry must request periodic status updates from a range of personnel via email and phone calls to find out the status of their submission. Again, this is a barrier and creates frustration for industry. The process is different, yet similar across the DOD. While each service and/or agencies individual processes are not necessarily ineffective, it presents a unique challenge for industry who is seeking to support multiple service components and/or agencies. The industry partners have continually requested an improved, less bureaucratic process for SARs.

See: Source Approval Request Package Approval Process

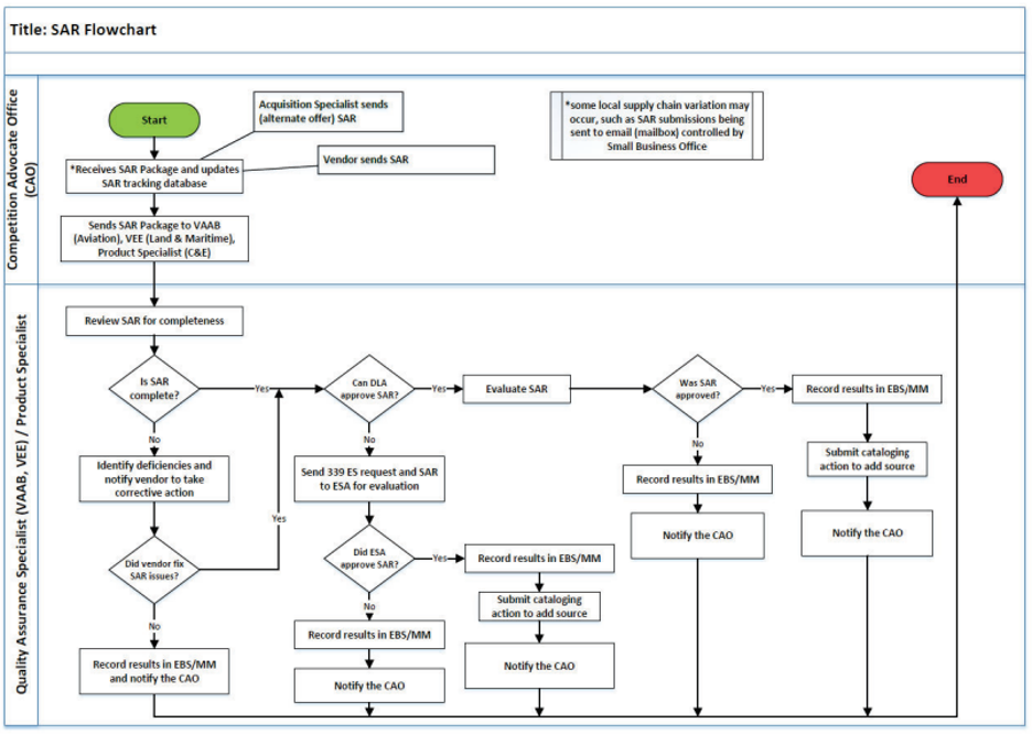
See: SAR Flow Chart

The goal for this pilot is to create a standardized process based on collaboration between the organizations. The solution provider will be required to lead an Enterprise Value Stream Mapping event with both DLA and Air Force during the first phase of the pilot to ensure standardization and effective implementation of a synchronized process. There will be local variations within each service and/or agency, however the intent is to create strategic alignment.

Solution Requirements

For the current effort, the Defense Logistics Agency and Air Force are partnering to establish a pilot program to demonstrate the viability of a single-entry point. If successful, the goal is to implement across other services component and/or agencies that require SAR submission.

The following capabilities are desired:

  • Digital solution that provides a single point of entry for industry
  • Ability to complete end-to-end review of a SAR within the Digital solution and provide SAR disposition to industry.
  • Ability for the vendor to select service component and/or agency specific Qualification Requirement(s) for the component when developing the SAR, ultimately ensuring the SAR is created in the proper format for the Engineering Support Activity that has responsibility for SAR disposition.
  • Ability for the vendor to select part number and agency, and the system will automatically determine the applicable qualification requirement. (This would be dependent upon data availability by each service and/or component)
  • Ability for DOD to load Qualification Requirements into the system for specific components.
  • Ability to differentiate between SAR re-substantiation, SAR revocation, Process Change Requests, and/or other differentiators as required by Engineering Support Activity.
  • Ability to create a company profile within the Digital Solution to streamline future SAR submissions. The company profile will include, but not be limited to, sub-tier suppliers, certifications, processes, quality, DD2345.
  • Ability to integrate solution with other Digital Material Management Tools within the Department.
  • Visualization and Dashboard for Government and Industry to determine status of SAR, timelines for execution, constraints, and analytics of industrial base partners at other service components for identifying new entrants for the service, etc…
  • Ability to obtain Government ATO and be hosted on Gov Cloud Environment.

Submission Requirements

Please provide the following information via White Paper:

  1. A brief description of your company/organization, small/large business status, and any additional socioeconomic status designation(s) (i.e., 8a, HUB-zone status, veteran-owned status, etc.).
  2. A technical White Paper (3 pages or less in font no smaller than size 12 Times New Roman, submitted as a PDF file, describing your company’s technology and/or current products that could provide the DOD with the ability to holistically process/manage the SAR process.
  3. Identify the Technology Readiness Level (TRL) of your company’s product and how this was assessed.

Additional Technical questions to be addressed:

  • Has the vendor previously deployed applications on AWS and/or another cloud environment?
  • Has the software stack been deployed to an AWS GovCloud Region before? Or in a STIG’d environment?
  • Is the application compatible with standard Gov cloud native services and/or AWS-native services (RDS, S3, EFS, etc)?
  • Does the solution provider have knowledge experience with gaining ATO and/or complying with DOD Cyber Security Requirements?
  • Does the vendor have knowledge experience integrating with Digital Material Management Solutions such as AF Product Lifecycle Management Tool and/or DLA enterprise systems?
  1. If applicable, provide information/status on the completion of government testing/demonstration of your technology under other contracts, as well as a summary of applications that demonstrate that your product’s capabilities have been successfully employed by the Department of Defense (DOD), government, and/or commercial activities.
  2. Provide a rough order of magnitude cost and estimated delivery lead-time for your product(s).
  3. Provide your point(s) of contact: Name, telephone number, email, and Commercial and Government Entity (CAGE) Code.

Deadline

White Papers must be submitted no later than 5:00 p.m. (EST), 12 AUG 2024, via email to opportunities@ncms.org.

All respondents must be U.S.-based and U.S.-owned companies.

Disclaimer and other Legal information

Responding to a Sources Sought, RFI or Survey does not guarantee that a CTMA Program Initiative will result. By submitting a response, you are agreeing to allow NCMS to share your information with the United States Government. All submissions containing proprietary information shall be marked accordingly.

Under the CTMA Program, the parties shall limit participation on the project to (1) U.S. citizens, (2) lawful permanent residents as defined by 8 U.S.C. 1101(a)(20), (3) other protected individuals as defined by 8 U.S.C. 1324b(a)(3) and (4) Canadian citizens (pursuant to the principles underlying the Canada-U.S. Free Trade Agreement), if such participation will involve visual inspection of the Technology, Intellectual Property or Technical Information, or oral exchanges of information about the foregoing. We also require the project participants to furnish NCMS, upon request, with proof of the citizenship status of its personnel participating on the project, including (1) U.S. citizens; (2) legal permanent residents; and (3) foreign nationals who are not permanent residents. In instances where it is necessary to involve foreign national employees in the visual inspection of the Technology, Intellectual Property, or Technical Information, or oral exchanges of information about the foregoing, the parties will be required to furnish to NCMS proof of appropriate valid export license, or technical assistance agreement.